# 房屋的热模型
# 引言
此示例说明如何使用 Sysblock 来创建房屋的热模型。此系统对室外环境、房屋的热特性和房屋供暖系统进行建模。
单击右侧打开示例按钮,在 Sysplorer 中打开示例文件。
# 房屋的热模型分析
单击打开示例后在 Sysplorer中看到,完整的 Sysblock 模型如下图所示。
其中 Set Point 模块用来指定室内需要保持的温度,默认为 70ºF(华氏度);Heater 子系统模拟恒定的空气流速,以默认的 1 千克 / 秒流速吹出 50ºC(122ºF)的热空气;House 子系统用来计算室温的变化,它同时考虑加热器的热流和环境中的热损失;AvgOutdoorTemp 和 DailyTempVariation 模块用来模拟室外平均气温和每日温度波动,以用来模拟房屋的散热系统;CostCalculator 模块用来计算热流随时间的变化并乘以能量成本,从而得出加热成本。
# 仿真设置
本示例中,设定系统仿真时间为 48 小时(172800 秒),其中 heatCost 为供暖成本(单位:元)、Set Point 为设定温度(单位:华氏度)、toutdoors 为室外温度(成正弦变化,单位:摄氏度),tindoors 为室内温度(基本保持在上下 5 度变化,单位:摄氏度)。在此基础上进行仿真结果分析,计算加热成本。
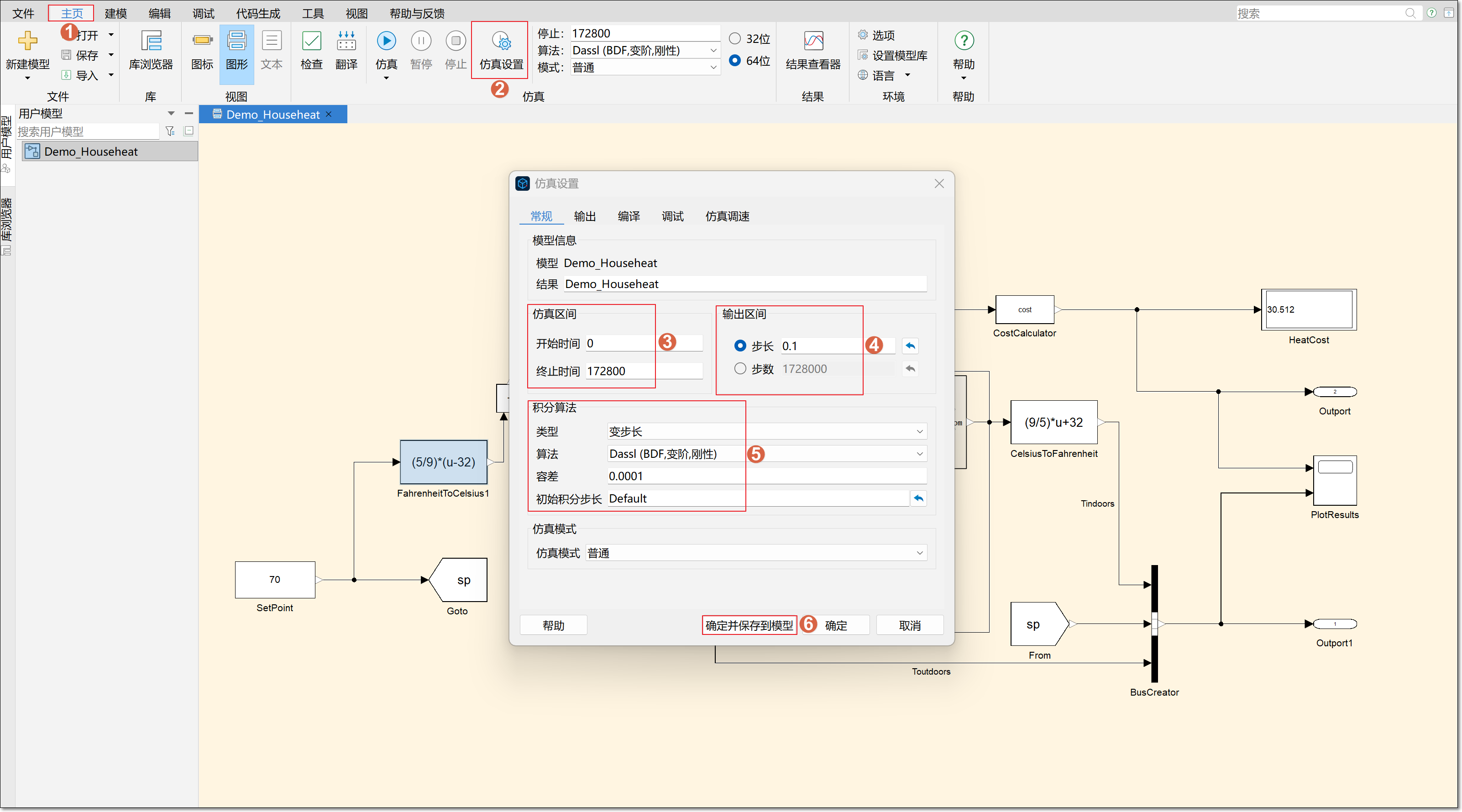
因此在进行仿真之前需要进行仿真设置,在软件上方功能区,单击主页 > 仿真设置按钮,打开仿真设置界面。在该界面设置开始时间 0,终止时间 172800,输出区间步长 0.1。积分算法的类型设置为变步长,算法为 Dassl(BDF,变阶,刚性),容差 0.0001,初始积分步长 Default,单击确定并保存到模型。
# 仿真运行
单击主页 > 仿真,等待仿真运行结束,可在 HeatCost 模块看到供暖成本。

双击打开 PlotResults 模块,单击添加子窗口,再单击 PlotResults.u1 并且长按左键拖拽至新建的子窗口。

最终的仿真结果如上图所示。可知,此房屋供暖系统 48 小时消耗暖气费大约为 30 元,在这期间室外温度在 35 摄氏度到 65 华氏度之间变化,而室温始终维持在 70 华氏度左右。